
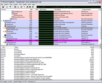
Process Explorer es un programa que nos permitirá ver TODOS los procesos que se encuentren abiertos en nuestro Windows asi se encuentren ocultos. Útil cuando vemos que se comporta extraño nuestro Windows y para la detección de programas maliciosos como Spyware o Keylogger.
Process Explorer funciona en Windows 9x/Me, Windows NT 4.0, Windows 2000, Windows XP, Windows Vista y Server 2003 y las versiones de 64 bits de Windows para procesadores x64 e IA64.
Descarga: Página de Microsoft